Berichtsdesigner
Bericht über den Berichtsdesigner erstellen#
- Im Batchpad kann man den Berichtsdesigner über das Hauptmenü starten
- Als nächstes sollte man die Datenquelle (Verbindung zur Datenbank) einrichten.
- Über das Kontextmenü auf Data Sources den Menüpunkt Datenquelle hinzufügen auswählen
- Die Frage ob Benutzername und Passwort mit gespeichert werden sollen mit Ja bestätigen
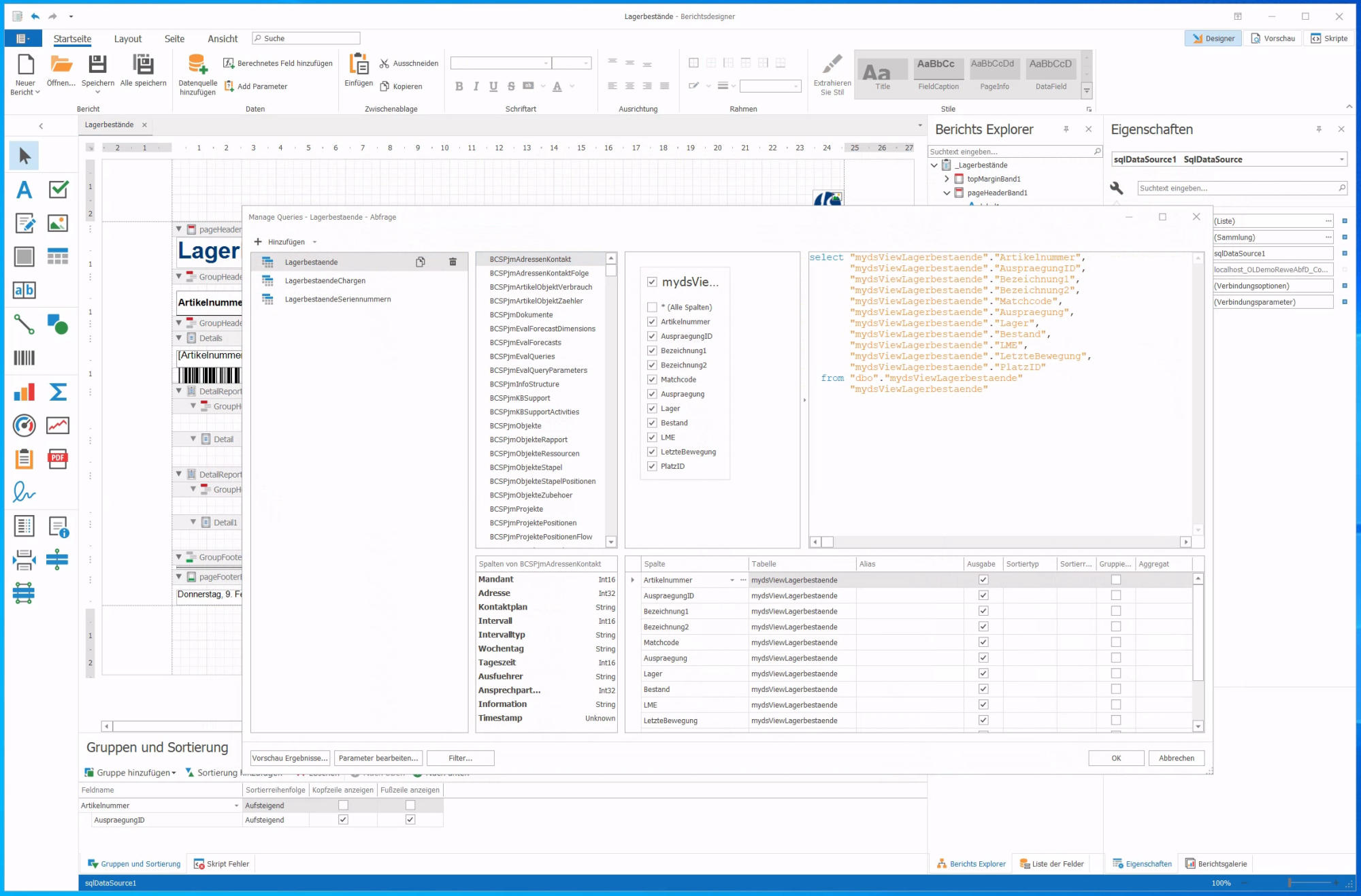
- Jetzt können die benötigen Views/Tabellen ausgewählt werden
- Der Assistent kann nun mit Fertig geschlossen werden
Wichtig!#
- Man kann von „außen“ keine SQL Syntax als WHERE Bedingung für die Datenbankabfragen setzen. Hier muss man die Werte die zur Filterung der Daten benötigt werden als Parameter rein reichen
- Eine ungefilterte Tabelle im Bericht eingebunden zu haben, bedeutet immer:
- Das sich die Reporting-Engine alle Daten zu der Tabelle holt
- Langsames Erstellen des Berichts
- Unnötige Daten werden vom SQL Server abgefragt
- Dies verlangt die Daten schon so gut wie möglich vorab über die Abfrage zu filtern
- Für komplexere SQL Abfragen empfiehlt es sich immer eine View anzulegen. Da die Reporting-Engine so weniger Daten anfragen muss
- Die Reporting-Engine unterstützt kein WITH READUNCOMMITTED, ein weiterer Grund eine View auf dem SQL zu verwenden, in der man dann WITH READUNCOMMITTED benutzen kann.
Anlage einer View#

Beziehungen setzen#
- Die Beziehungen zwischen den Views/Tabellen können nun festgelegt werden.
- Hierzu auf der Data Source im Kontextmenü den Punkt Verwalten von Beziehungen... auswählen.

Bericht Filtern#
- In den nächsten Schritten müssen die neu angelegten Parameter als Filter in die SQL Abfragen des Berichts eingebunden werden.
- Hierzu kann man einen Abfrage-Designer über das Kontextmenü der Data Source mit Manage Queries... öffnen.

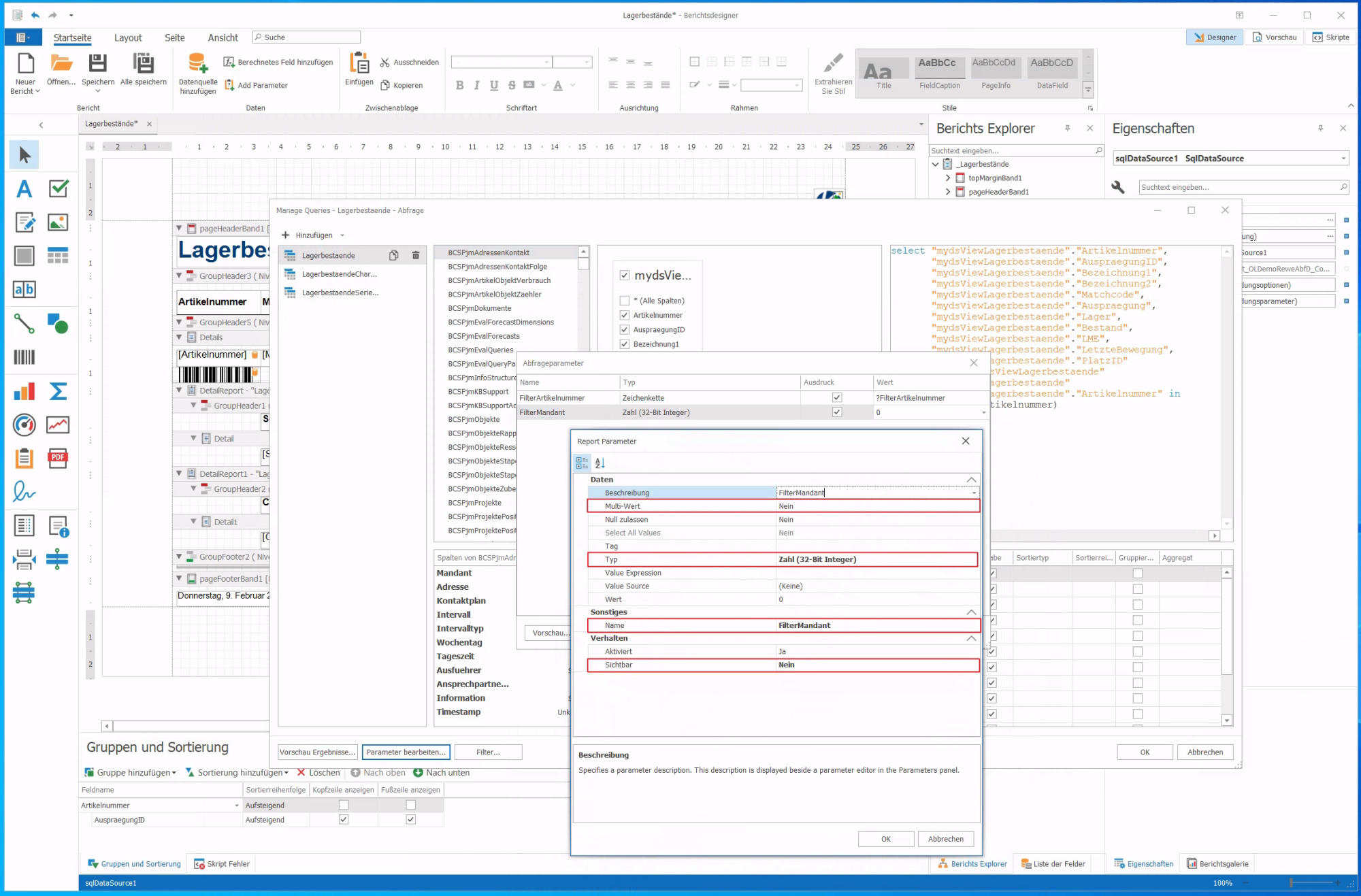
- Hier geht es dann über die Schaltfläche Parameter bearbeiten... weiter

- Nun einen neuen Parameter hinzufügen und das Feld Ausdruck aktivieren
- Unter Wert um Menü den Punkt New Report Parameter... wählen
- Hier einen passenden Namen für den Parameter wählen
- Nach der Auswahl des passenden Datentyps kann noch festlegen werden, ob mit dem Parameter ein oder mehrere Werte (Multi-Wert) für die Filterung übergeben werden können
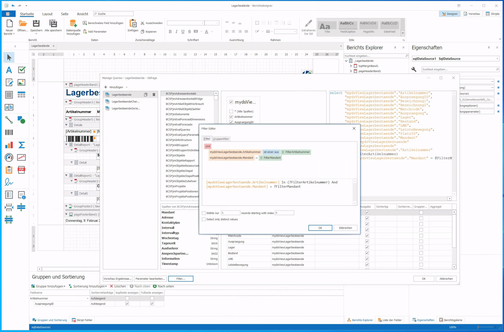
- Im Abfrage-Designer können die Parameter nun pro View/Tabelle über die Schaltfläche Filter... in einen Filterausdruck übernommen werden
- Der Filterausdruck kann dann z.B. wie folgt aussehen
- [mydsViewLagerbestaende.Artikelnummer] In (?FilterArtikelnummer) And [mydsViewLagerbestaende.Mandant] In (?FilterMandant)

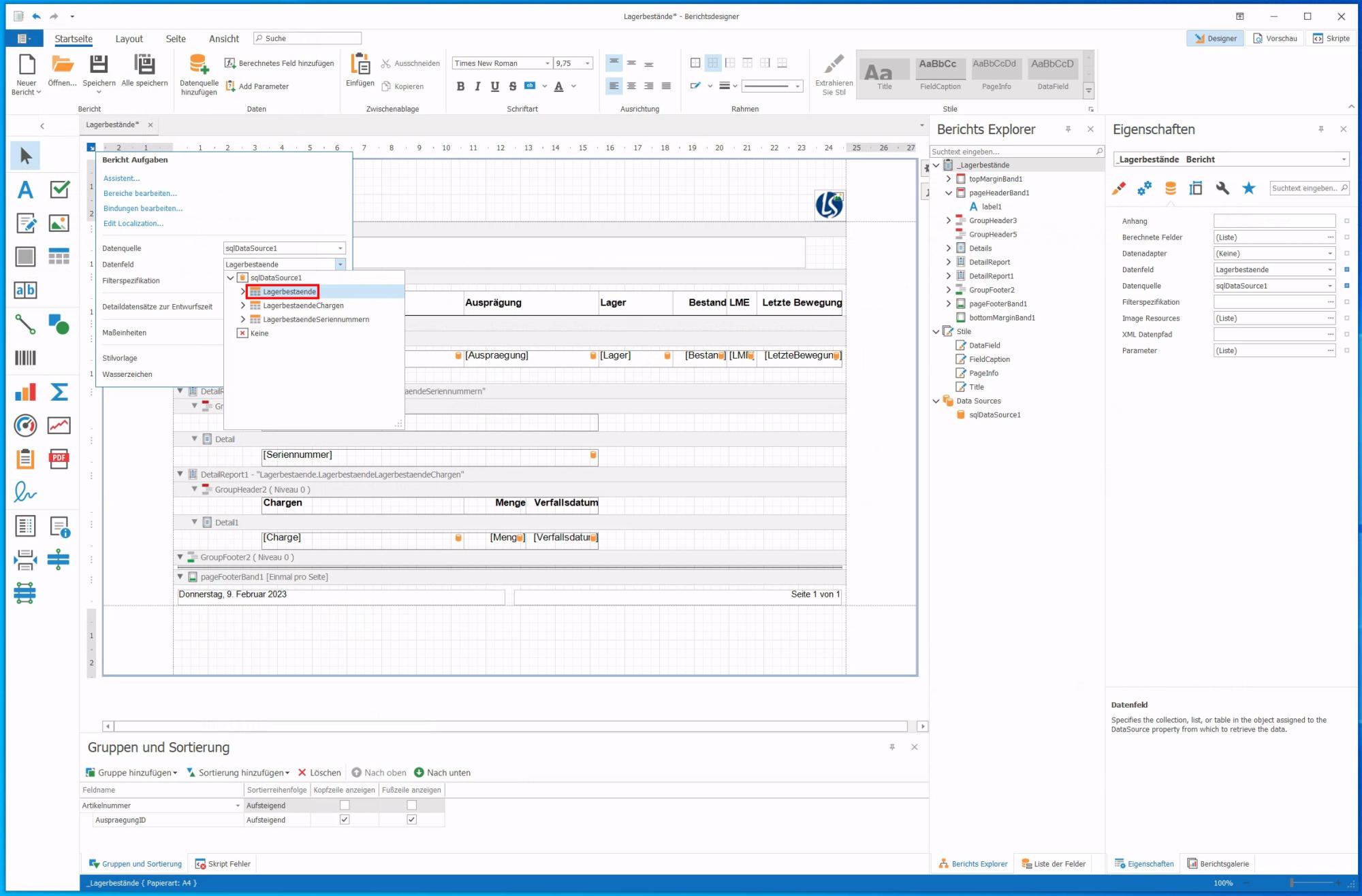
- Wenn die Parameter für die Filterung in den einzelnen Views/Tabellen Abfragen gesetzt wurden kann nun noch dem Bericht und den Detail-Berichten die zugehörige Abfrage zugeordnet werden
- Für den Bericht wird die Hauptabfrage in der Eigenschaft Datenfeld des Berichts gesetzt

- Bei den Detailberichten wird das Datenfeld auf dem jeweiligen DetailReport gesetzt

Bericht generieren#
- Der Bericht kann jetzt gespeichert und getestet werden
- Dazu kann man ein Skript erstellen welches eine der Report Aktionen verwendet


Weiterführende Informationen#
Zur Verwendung des Berichtsdesigner steht zudem die folgende Dokumentation von DevExpress zur Verfügung: